eurovoice PBX 2.0 is a high-performance, highly configurable, Windows-based, business communication system.
The perpetual, on-prem licence enables urgent migration to be made cost effectively as the Big Switch Off approaches. As with other Telcos globally, BT Openreach have now scheduled complete shutdown of the UK’s PSTN & ISDN networks for January 2027. Hence any business that has not fully migrated to IP telephony by that date will no longer be able to receive calls, as the existing services will have been terminated.
Requiring no dedicated hardware, eurovoice PBX runs on an existing Windows Server or PC, alongside other business applications, to provide internal and external communication via SIP-based VoIP, over LAN, WAN and VPN links.
The eurovoice PBX is not a hosted solution - no on going per-seat monthly fees or cloud concern.
eurovoice PBX 2.0 is simple to deploy, configure and manage. It allows businesses of all sizes to implement sophisticated call handling features; features normally only found in large businesses or call-centres.
Windows based
No need for deploying or maintaining a specific dedicated / Linux system, the eurovoice PBX runs on familiar Windows-based operating systems. Deployment can be on either physical or virtualised environments. There is no need for a dedicated server. The PBX comes with the necessary database engine. It integrates directly with either an existing SQL Server instance or uses the dedicated SQL Server Express installed on the PBX PC or Server.

Unlimited users and SIP trunks – No per-trunk line fees
eurovoice PBX 2.0 does not restrict the number of users or number of trunks that can be connected to a single eurovoice PBX 2.0 instance. Unlike others, the same price applies for 10 or 500 users, 2 or 20 SIP trunks.
eurovoice PBX Standard Edition supports up to 100 concurrent phone calls; the Enterprise Edition supports up to 1000 concurrent phone calls.
Not tied in with any VoIP provider
eurovoice PBX is not tied in with any VoIP trunk provider – you are free to choice your own provider, unlike other cloud-based solutions.
|
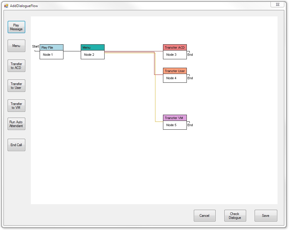
Auto-Attendant with GUI Configuration Graphically design and build Auto-Attendant call routing dialogues and combine these with advanced routing rules to quickly get calls to the right person or team. Highly complex advanced routing rules can be configured using the PBX Manager, based on user registrations, time of day or incoming call SIP header information. |
![]() |
Automated Call Distribution
ACD functionality allows incoming calls to be distributed quickly to the most appropriate call handling agent. If all agents are busy callers will be placed in a queue.
eurovoice PBX 2.0 allows businesses to handle queued calls as professionally as larger businesses can. Callers can hear music-on-hold, be kept informed of their queue position and/or their expected waiting time, if so configured.

Calls may be distributed with ‘circular’ or ‘top-down’ calling patterns. The Enterprise Edition additionally supports ‘longest-idle’ and ‘skills-based’ distributions.
Full Computer Telephony Integration (Enterprise Edition)
The Enterprise Edition of eurovoice PBX 2.0 provides complete .NET CTI integration component for Windows PC’s. This will allow customer data to be associated with an incoming call. By presenting call information and assigning a unique ID to each incoming call, the CTI interface allows calls to be seamlessly transferred between agents, preserving caller /customer data between agents.

Load Balancing (Enterprise Edition)
The PBX 2.0 Enterprise Edition can automatically balance calls across multiple SIP destinations. Be those branch office PBX’s, IVR Servers or outgoing Telco connections.
A failover destination can be defined should the primary destination fail to answer or actively reject a call. Notification of failover can be alerted by email, a database entry or both.

SIP Monitoring (Enterprise Edition)
The PBX 2.0 Enterprise Edition can monitor multiple SIP destinations at periodic intervals to ensure they are available and responsive. Should a monitored SIP endpoint become unresponsive an email or database entry alert will be generated.

PBX Manager
The PBX Manager application provides an easy-to-use GUI to configure, control and monitor operation of the eurovoice PBX 2.0. It may be run on the same server as the PBX is running or on a networked Windows PC or Server.

The PBX Manager provides:-
- Real-time view of the PBX’s status, the current active calls and a graphical ‘calls-per-hour’ view for the current day.
- History view of all calls.
- The ability to define Users and their SIP phones, Call Routing Rules, Auto-attendants, ACD Groups and Agents. For the Enterprise Edition, load balance groups, SIP monitoring and alert management is also available.
- A ‘live-update’ feature so that Users, Auto Attendants, ACD Groups, Routing Rules etc. may be changed whilst the PBX is running and handling live calls.
Voicemail
Voice mail with email integration allows messages to be delivered to users anywhere, by phone, via web browser or by email attachment. So messages can be responded to quickly, even if users are not in the office at the time.
User’s Web Interface
The PBX’s simple web interface allows users to listen to their voice messages, review and change personal greetings, configure various call options and sign on or off to ACD groups. A company-wide directory supports click-to-dial for convenience.
SIP Phones
eurovoice PBX uses basic SIP phones or softphones; any that are RFC3261.
Feature Table
Supported operating environments
eurovoice PBX 2.0 is designed and optimised for 64-bit Microsoft Windows operating systems.
Supported operating systems are:-
- Windows Server 2012, 2012R2
- Windows Server 2016
- Windows Server 2019
- Windows 7
- Windows 8
- Windows 8.1
- Windows 10
Prices
Click here for eurovoice PBX 2.0 prices
